
Advanced C++ Event Loop Framework for High-Performance Asynchronous Task Management with Coroutines
CppTaskFlow Framework is a modern event loop framework designed to efficiently and safely manage asynchronous tasks. The framework provides a flexible architecture for handling messages, timers, promises, and coroutines in multi-threaded C++ applications.
Table of Contents
- Features
- Architecture
- API Overview
- Examples
- Building
- Testing
- Performance
- Contributing
- License
Features
Core Components
| Component | Description | Key Features |
| SLLooper | Main event loop coordinator | Thread-safe posting, coroutine integration |
| EventQueue | High-performance Event queue | Priority handling, delayed execution, templates |
| TimerManager | Precise timer management | One-shot & periodic timers, microsecond precision |
| Promise System | Modern async pattern (JS A+) | Chainable continuations, error handling |
| Coroutines System | C++20 coroutines integration | Natural async/await syntax, suspend/resume |
| Handler Pattern | Message-based communication | Android-style messaging, flexible dispatching |
| CPU Task Executor | CPU-bound task isolation | Timeout protection |
Advanced Features
- C++20 Coroutines Support: Native co_await integration with awaitWork, awaitPost, awaitDelay
- Dual Async Paradigm: Both Promise chains and coroutines for different use cases
- Asynchronous Task Management: Post functions with futures, delayed execution, promise-based workflows
- High-Precision Timers: Microsecond accuracy, chrono duration support, RAII timer management
- Thread-Safe Operations: Lock-free queues, atomic operations, safe cross-thread communication
- CPU-Bound Task Isolation: Separate CPU-bound task thread for intensive operations
- Android-Style Messaging: Familiar Handler/Message pattern for structured communication
- Modern C++ Design: C++20 features, RAII principles, smart pointer management
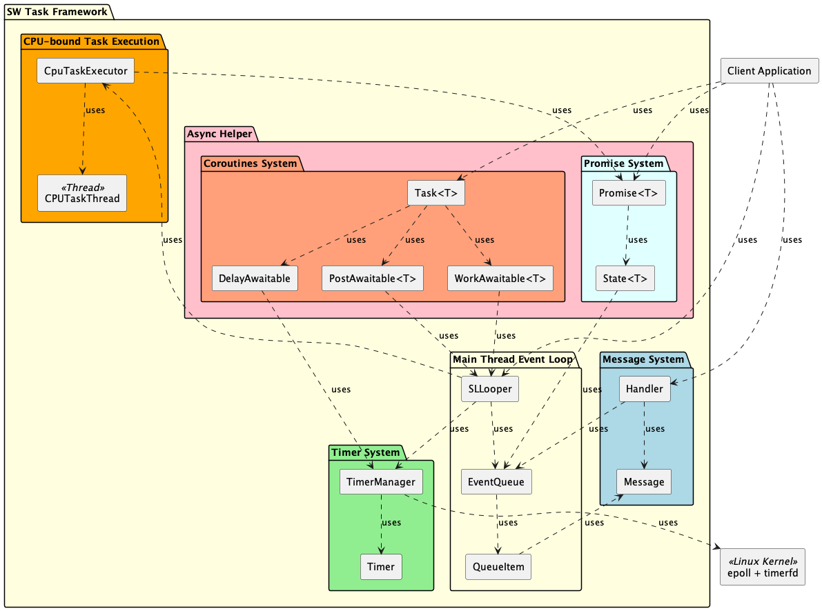
Architecture
System Overview

Thread Model with Coroutines
Main Thread Event Loop Thread CPU-bound Task thread
│ │ │
│ post(normal_task) │ │
├─────────────────────────►│ │
│ │ process tasks │
│ co_await awaitWork() │ delegate │
├─────────────────────────►│ ─────────────────────────►│
│ (coroutine suspended) │ │ execute
│ │◄──────────────────────────┤
│◄─────────────────────────┤ resume coroutine │
│ (coroutine resumed) │ │
API Overview
1. Function Posting & Promise
| Category | API Name | Description |
| Function Posting | post(func, args...) | Post a function or lambda to the event loop for immediate execution. Returns a std::future for result retrieval. |
| postDelayed(delayMs, func, args...) | Post a function or lambda to the event loop to be executed after a specified delay in milliseconds. |
| postWithTimeout(func, timeout_ms) | Post a function to be executed after a timeout. Returns a Timer object for cancellation. |
| Promise | createPromise<T>() | Create a manual promise object of type T. Allows explicit fulfillment or rejection from any thread. |
| postWork(func) | Run a CPU-bound function in a dedicated worker thread. Returns a Promise for result and chaining. |
| postWork(func, timeout) | Run a CPU-bound function with a timeout. If the function does not complete in time, the promise is rejected. |
| Promise::set_value(value) | Fulfill a promise with a value, triggering any chained continuations. |
| Promise::then(callback) | Chain a callback to be executed when the promise is fulfilled. Supports type transformation. |
| Promise::catchError(callback) | Chain an error handler to be executed if the promise is rejected with an exception. |
2. Coroutines (co_await)
| Category | API Name | Description |
| Coroutine Creation | Task<T> function_name() | Create a coroutine function that returns Task<T>. Use co_return to return values. |
| task.start() | Start execution of a coroutine task. Must be called after task. creation. |
| task.done() | Check if coroutine has completed execution. |
| co_await Operations | co_await awaitWork(func) | Execute a CPU-bound function on background thread. Suspends coroutine until completion. |
| co_await awaitPost(func) | Execute a function on main event loop thread. Suspends coroutine until completion. |
| co_await awaitDelay(milliseconds) | Suspend coroutine for specified time duration. Non-blocking delay operation. |
| Error Handling | try/catch with co_await | Use standard C++ exception handling with coroutines. Exceptions propagate naturally. |
3. Timer & Timer Control
| Category | API Name | Description |
| Timer | addTimer(cb, delay) | Create a one-shot timer that executes a callback after a specified delay (ms). |
| addPeriodicTimer(cb, interval) | Create a periodic timer that executes a callback repeatedly at the given interval (ms). |
| Timer Control | Timer::cancel() | Cancel the timer, preventing further callbacks. |
| Timer::isActive() | Check if the timer is currently active and not cancelled. |
| Timer::restart(delay) | Restart a one-shot timer with a new delay. |
4. Message & Handler
| Category | API Name | Description |
| Message Creation | obtainMessage() | Create an empty message object. |
| obtainMessage(what, ...) | Create a message with a type code and optional arguments. |
| Message Sending | sendMessage(msg) | Send a message for immediate processing by the handler. |
| sendMessageDelayed(msg, delay) | Send a message to the handler after a specified delay (ms). |
| Message Management | hasMessages(what) | Check if there are pending messages of a given type. |
| removeMessages(what) | Remove all messages of a given type from the queue. |
| Processing | dispatchMessage(msg) | Dispatch a message to the handler for processing. |
| handleMessage(msg) | Override this method in your handler to process messages. |
Examples
1. Function Posting & Promise
Chained asynchronous workflow with error handling:
#include <iostream>
#include <stdexcept>
#include <thread>
int computeHeavy(int x) {
if (x < 0) throw std::runtime_error("Negative input!");
std::this_thread::sleep_for(std::chrono::milliseconds(100));
return x * x;
}
int main() {
auto looper = std::make_shared<SLLooper>();
looper->postWork([] { return 10; })
.then(looper, [looper](int v) {
std::cout << "First result: " << v << std::endl;
return looper->postWork([v] { return computeHeavy(v); });
})
.then(looper, [](int squared) {
std::cout << "Squared: " << squared << std::endl;
return squared / 2;
})
.catchError(looper, [](std::exception_ptr ex) {
try { if (ex) std::rethrow_exception(ex); }
catch (const std::exception& e) {
std::cout << "Error: " << e.what() << std::endl;
}
return -1;
})
.then(looper, [](int final) {
std::cout << "Final result: " << final << std::endl;
return 0;
});
std::this_thread::sleep_for(std::chrono::milliseconds(500));
return 0;
}
Main event loop coordinator for asynchronous task management and timer operations.
2. Coroutines (co_await)
Sequential async operations with natural syntax:
#include <iostream>
#include <stdexcept>
#include <thread>
int fetchUserData(int userId) {
std::this_thread::sleep_for(std::chrono::milliseconds(100));
return userId * 10;
}
void processUserData(int data) {
std::this_thread::sleep_for(std::chrono::milliseconds(50));
std::cout << "Processed data: " << data << std::endl;
}
Task<void> userWorkflow(std::shared_ptr<SLLooper> looper,
int userId) {
try {
std::cout << "Starting workflow for user " << userId << std::endl;
int userData = co_await looper->awaitWork([userId]() {
return fetchUserData(userId);
});
std::cout << "User data fetched: " << userData << std::endl;
co_await looper->awaitDelay(200);
co_await looper->awaitPost([userData]() {
processUserData(userData);
});
std::cout << "Workflow completed!" << std::endl;
} catch (const std::exception& e) {
std::cout << "Workflow error: " << e.what() << std::endl;
}
}
int main() {
auto looper = std::make_shared<SLLooper>();
auto task = userWorkflow(looper, 123);
task.start();
while (!task.done()) {
std::this_thread::sleep_for(std::chrono::milliseconds(50));
}
return 0;
}
Coroutine-based Task implementation for asynchronous execution.
RAII wrapper for coroutines with proper continuation chaining.
Software Timer namespace containing all timer-related classes.
Error handling with coroutines:
#include <iostream>
#include <stdexcept>
Task<void> errorHandlingExample(std::shared_ptr<SLLooper> looper) {
try {
int result = co_await looper->awaitWork([]() -> int {
throw std::runtime_error("Something went wrong!");
return 42;
});
std::cout << "This won't be reached: " << result << std::endl;
} catch (const std::exception& e) {
std::cout << "Caught error: " << e.what() << std::endl;
co_await looper->awaitDelay(100);
std::cout << "Recovery completed" << std::endl;
}
}
int main() {
auto looper = std::make_shared<SLLooper>();
auto task = errorHandlingExample(looper);
task.start();
std::this_thread::sleep_for(std::chrono::seconds(1));
return 0;
}
3. Timer & Timer Control
Periodic timer with dynamic restart and cancellation:
#include <iostream>
#include <atomic>
#include <thread>
int main() {
auto looper = std::make_shared<SLLooper>();
std::atomic<int> count{0};
auto timer = looper->addPeriodicTimer([&]() {
std::cout << "Tick: " << ++count << std::endl;
if (count == 3) {
std::cout << "Restarting timer with new interval..." << std::endl;
timer.restart(200);
}
if (count == 6) {
std::cout << "Cancelling timer." << std::endl;
timer.cancel();
}
}, 100);
std::this_thread::sleep_for(std::chrono::milliseconds(1500));
return 0;
}
4. Message & Handler
Custom handler with message dispatch and delayed messaging:
#include <iostream>
#include <memory>
#include <thread>
public:
MyHandler(std::shared_ptr<SLLooper> looper) :
Handler(looper) {}
void handleMessage(const std::shared_ptr<Message>& msg) override {
if (msg->what == 1) {
std::cout << "Process data: " << msg->arg1 << std::endl;
} else if (msg->what == 2) {
std::cout << "Delayed event: " << msg->arg2 << std::endl;
}
}
};
int main() {
auto looper = std::make_shared<SLLooper>();
auto handler = std::make_shared<MyHandler>(looper);
auto msg1 = handler->obtainMessage(1, 42, 0);
handler->sendMessage(msg1);
auto msg2 = handler->obtainMessage(2, 0, 99);
handler->sendMessageDelayed(msg2, 200);
std::this_thread::sleep_for(std::chrono::milliseconds(500));
return 0;
}
Android-style message handler for event-driven programming.
5. Combined Example: Coroutines with Timer and Promise
Workflow using both coroutines and promises:
#include <iostream>
#include <thread>
int fetchData() {
std::this_thread::sleep_for(std::chrono::milliseconds(100));
return 123;
}
Task<void> timerTriggeredWorkflow(std::shared_ptr<SLLooper> looper) {
std::cout << "Waiting for timer..." << std::endl;
co_await looper->awaitDelay(200);
std::cout << "Timer triggered, starting data fetch..." << std::endl;
auto promise = looper->postWork(fetchData);
int result = co_await looper->awaitWork([promise]() mutable {
return promise.get();
});
std::cout << "Data received: " << result << std::endl;
co_await looper->awaitPost([result]() {
std::cout << "Final processing: " << result * 2 << std::endl;
});
}
int main() {
auto looper = std::make_shared<SLLooper>();
auto task = timerTriggeredWorkflow(looper);
task.start();
std::this_thread::sleep_for(std::chrono::seconds(1));
return 0;
}
Comparison: Promises vs Coroutines
| Aspect | Promises | Coroutines |
| Syntax | Callback chains with .then() | Sequential with co_await |
| Error Handling | .catchError() callbacks | Standard try/catch |
| Readability | Can become nested | Linear, like sync code |
| Debugging | Harder with callback stacks | Natural debugging flow |
| Performance | Lower overhead | Slight coroutine overhead |
| Use Case | Simple async chains | Complex async workflows |
Building
Requirements
- C++20 compatible compiler (GCC 10+, Clang 10+, MSVC 2019+)
- CMake 3.12+
- Coroutines support:
-fcoroutines (GCC) or -fcoroutines-ts (Clang)
- Optional: Doxygen for documentation
Build Instructions
git clone https://github.com/taikt/cpp_taskflow.git
cd cpp_taskflow
mkdir build && cd build
cmake -DCMAKE_CXX_STANDARD=20 ..
make -j$(nproc)
make test
sudo make install
For coroutines support, ensure compiler flags:
target_compile_options(your_target PRIVATE -fcoroutines -std=c++20)
Testing
cd build
make test
ctest --verbose
Coroutine-specific tests:
./examples/co_await_example
./examples/fetch_coawait
./examples/coawait_simple
Performance
| Operation | Throughput | Latency | Memory |
| Task Posting | 1M ops/sec | < 1μs | 64 bytes/task |
| Timer Creation | 100K/sec | < 10μs | 128 bytes/timer |
| Promise Chain | 500K/sec | < 5μs | 256 bytes/chain |
| Coroutine Task | 400K/sec | < 8μs | 512 bytes/task |
| Message Send | 2M ops/sec | < 0.5μs | 32 bytes/msg |
Contributing
- C++20 standard compliance
- Google C++ Style Guide
- Comprehensive unit tests for new features
- Doxygen documentation for public APIs
- RAII principles and smart pointer usage
- Coroutine safety and best practices
License
MIT License
Copyright (c) 2025 Tran Anh Tai
Permission is hereby granted, free of charge, to any person obtaining a copy of this software and associated documentation files (the "Software"), to deal in the Software without restriction, including without limitation the rights to use, copy, modify, merge, publish, distribute, sublicense, and/or sell copies of the Software, and to permit persons to whom the Software is furnished to do so, subject to the following conditions:
The above copyright notice and this permission notice shall be included in all copies or substantial portions of the Software.
THE SOFTWARE IS PROVIDED "AS IS", WITHOUT WARRANTY OF ANY KIND, EXPRESS OR IMPLIED, INCLUDING BUT NOT LIMITED TO THE WARRANTIES OF MERCHANTABILITY, FITNESS FOR A PARTICULAR PURPOSE AND NONINFRINGEMENT. IN NO EVENT SHALL THE AUTHORS OR COPYRIGHT HOLDERS BE LIABLE FOR ANY CLAIM, DAMAGES OR OTHER LIABILITY, WHETHER IN AN ACTION OF CONTRACT, TORT OR OTHERWISE, ARISING FROM, OUT OF OR IN CONNECTION WITH THE SOFTWARE OR THE USE OR OTHER DEALINGS IN THE SOFTWARE.
Author: Tran Anh Tai
Email: tai2..nosp@m.tran.nosp@m.@lge..nosp@m.com (taitr.nosp@m.anan.nosp@m.hvn@g.nosp@m.mail.nosp@m..com)
Repository: https://github.com/taikt/cpp_taskflow
Documentation: https://taikt.github.io/cpp_taskflow/